Product aanmaken
Login bij Digivotion Webshop
Login bij Digivotion en navigeer naar het Webshop deel.
U komt meestal in Modules-Orders. Klik in het hoofdmenu op Manage (of Modules) > Producten.

Een nieuw product toevoegen
Klik op de '+'.

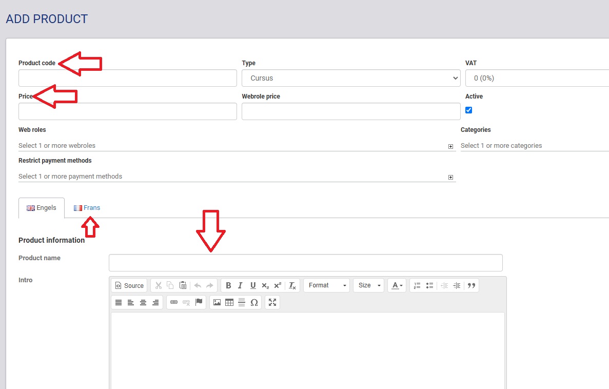
U kunt verschillende velden invullen. Vul minimaal de Product code, Prijs en naam van het product in. De naam van het product moet vertaald worden.

Als u de gewenste velden heeft ingevuld klikt u op de save knop.

U bevind zich nu in het product overzicht.

